Digital Substation — инженерное издание, посвященное автоматизации IEC 61850, системам релейной защиты и цифровому интеллекту энергосетей.
Как правильно настроить и проверить передачу данных по протоколу GOOSE
2014-12-08T09:14:17+03:00
При реализации комплексов релейной защиты и автоматики (РЗА) с использованием протоколов стандарта МЭК 61850, в частности, с использованием протокола GOOSE, возникает целый ряд вопросов: начиная от того, как правильно настроить и проверить передачу сигналов по данному протоколу до того, как обслуживать эти комплексы. За этими вопросами, как это всегда и бывает, скрываются отдельные нюансы, касающиеся реализации диагностики коммуникаций по GOOSE, блокировки передачи сообщений, перевода их в режим тестирования и др. Данная статья раскрывает эти детали применительно к терминалам Siemens. Однако п
Для обмена терминалами SIPROTEC GOOSE сообщениями необходимо их предварительно настроить:
задать IP адрес;
задать маску подсети;
присвоить имя IED.
В проекте DIGSI не допустимо наличие устройств с одинаковым IP адресом (IP-адрес) и именем IED (Имя IED) (рис. 1).
Рис. 1. Пример настройки терминала в программе DIGSI.Настройки в матрице конфигурирования
Прежде чем перейти к этапу создания GOOSE-сообщений, пользователь должен понимать, какие сигналы требуется передавать посредством протокола GOOSE. Кроме этого, ему также должно быть понятно количество сигналов, которые будут извлекаться заданным терминалом из входящих GOOSE-сообщений для дальнейшего использования в логике.
Как сделать сигналы доступными для включения в GOOSE-сообщение?
Все сигналы, которые являются выходными сигналами программируемой логики и которые требуется передавать посредством GOOSE, требуется назначить на системный интерфейс в столбце Цель (Destination). Лишь только после этого вы будете обладать возможностью их включения в пакет передаваемого GOOSE. На системный интерфейс могут быть назначены сигналы типа SP, OUT, DP_I, MV.
Если же речь идет о стандартных, имеющихся по умолчанию в матрице сигналах (например, пуск или срабатывание одной из ступеней токовых защит), то необходимо уточнить, назначены ли они уже на системный интерфейс или нет. Как правило, они по умолчанию уже имеют такое назначение.
Пользовательские сигналы представляются в виде объектов данных одного или различных логических узлов GGIO (размещаются в логическом устройстве CTRL). Стандартные же сигналы имеют обозначение в соответствии с моделями классов логических узлов и данных, описанными в главах МЭК 61850-7-3 и 7-4 (например, для токовых защит применим логический узел PTOC и соответствующие ему объекты данных пуска Str и срабатывания Op).
Все сигналы различаются по принадлежности к определенному логическому узлу GGIO (что определяется префиксом GGIO) и по номеру, которые можно уточнить в свойствах сигнала во вкладке МЭК 61850 при их создании (рис. 2).
Рис. 2. Свойства сигнала при назначении в качестве его назначения (цели) системный интерфейс.
Создание сигналов для назначения принимаемых по GOOSE сигналов
Для того,чтобы в дальнейшем иметь возможность назначить сигнал из входящего GOOSE-сообщения на внутренний сигнал терминала требуется предварительно создать его в матрице конфигурирования. Сигнал должен иметь тип ExSP, ExDP_I, MVU. В качестве источника для каждого такого сигнала необходимо указать системный интерфейс. Точно также как и в случае создания сигнала для передачи посредством GOOSE необходимо указать принадлежность к определенному логическому узлу и номер сигнала (рис. 3).
Рис. 3. Свойства сигнала при указании в качестве его источника системный интерфейс.Организация приема и передачи сообщений
Для того, чтобы задать параметры коммуникаций по протоколам стандарта МЭК 61850 в программе DIGSI в заданный проект необходимо добавить элемент «Станция IEC 61850». Далее через меню свойств Станции МЭК 61850 (доступно из контекстного меню, появляющегося при нажатии на элемент правой кнопки мыши) требуется добавить в нее необходимые устройства SIPROTEC (одно устройство может быть пользователем только одной станции только один раз). Указанное выполняется во вкладке «Пользователь» (рис. 4).
Рис. 4. Добавление устройств в Станцию МЭК 61850.
После назначения в станцию терминалов необходимо ее открыть и выполнить следующие операции:
Включить терминалы в одну подсеть на вкладке «Сеть» (новые терминалы не добавляются автоматически в пользовательскую подсеть) (рис. 5).
Рис.5. Пример распределения терминалов по сети.
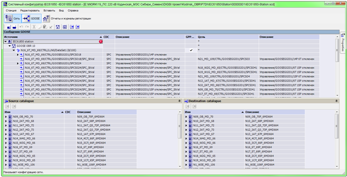
Во вкладке «GOOSE» для станции требуется добавить необходимое количество GOOSE приложений (GOOSE application) (рис. 6). Одно GOOSE приложение может включать несколько блоков управления передачей GOOSE-сообщений (то есть несколько передач GOOSE с различными сигналами в пакете). GOOSE приложение определяет настройки (максимальный и минимальный интервал передачи сообщений, приоритет и идентификатор виртуальной локальной сети) каждого блока управления передачей GOOSE, которые далее будут созданы в рамках него (рис. 7). Идея использования GOOSE-приложений заключается в том, что в их составе можно группировать передачи GOOSE-сообщений, относящихся к реализации какой-либо распределенной функции (например, логической защиты шин, оперативной блокировки и др.).
Для создания блока управления передачей GOOSE в составе того или иного GOOSE-приложения требуется перетянуть из области Source catalogue (сигналы для передачи) требуемый сигнал для передачи на поле-наименование GOOSE-приложения. Нужный сигнал можно идентифицировать по наименованию в соответствии с рис. 2. Таким образом, будет создан набор данных для передачи и блок управления передачей GOOSE (DataSet_N). Если в состав созданного GOOSE-сообщения вы хотите добавить несколько сигналов, из области Source catalogue их надо перетянуть на созданный DataSet_N. Если есть необходимость создать отдельное GOOSE-сообщение, то надо перетянуть сигнал, который вы хотите передавать, на поле-наименование GOOSE-приложения или же вы можете создать новое GOOSE-приложение. В GOOSE-приложении вы также можете определить какие сигналы из передаваемых GOOSE-сообщений должно получать и обрабатывать то или иное устройство. Указанное выполняется путем перемещения определенного сигнала (наименования всех внутренних сигналов уже известны пользователю в соответствии с рис. 3) из области Destination catalogue в поле напротив передаваемого сигнала в столбце Цель (Destination). При этом следует помнить, что на один сигнал приемника может быть назначен только один сигнал отправителя.
Рис. 6. Пример распределения GOOSEсообщений по терминалам.
Как уже было отмечено выше, общие настройки для каждого блока управления передачей GOOSE–сообщений доступны в свойствах GOOSE-приложения (рис. 6). Правда, за исключением MAC-адреса назначения. Если есть необходимость задать индивидуальные настройки для отдельной передачи GOOSE или задать уникальными MAC-адрес назначения, тогда надо требуется выделить заданный DataSet_N и нажать левой кнопкой мыши на значение поля Configuration. После этого откроется окно, в котором будут представлены все параметры блока управления передачей GOOSE (не только те, которые были применимы для GOOSE приложения, но также и MAC-адрес назначения посылки GOOSE) (рис. 7). Задание данных настроек должен выполнять только квалифицированный персонал, т.к. эти настройки влияют на маршрут и скорость прохождения GOOSE-сообщений по сети.
Рис. 7. Настройка параметров GOOSE приложения.
После выполнения всех необходимых настроек в системном конфигураторе требуется сохранить и закрыть станцию. При наличии каких-либо явных ошибок в настройках системный конфигуратор предложит их устранить. После закрытия выполнить обновление набора параметров терминалов станции (рис. 8) и передать их в устройства.
Рис. 8. Обновление станции МЭК 61850.Блокировка передачи GOOSE-сообщений и использование режима тестирования
Для удобства обслуживания комплексов РЗА обмена GOOSE сообщениями предлагается:
выводить в отдельные группы эти сигналы («исходящие», «входящие» и «входящие с проверкой статуса»);
количество передаваемых GOOSE сигналов должно по возможности соответствовать количеству принимаемых GOOSE сигналов для возможности блокирования передачи по отдельности.
В случае, если при тестировании существует вероятность воздействия GOOSE сообщений на действующее оборудование должна быть выполнена блокировка их передачи или перевод в режим тестирования, в зависимости от того, что позволяет терминал (определяется тем, в соответствии с какой редакцией стандарта МЭК 61850 он выполнен).
Блокировка передачи GOOSE-сообщений
Блокировка реализуется с помощью добавления блока «И» (AND) в логическую цепь каждого выходного GOOSEсообщения с контролем сигнала блокировки. Сигнал блокировки можно реализовать несколькими способами, но при этом обязательно выполнить контроль введенной блокировки:
с помощью отдельного ключа; при этом положение ключа заводится на блокировку передачи всех или только конкретных GOOSE сообщений.
c помощью меток.
Предпочтительно использование сигналов типа метка (IntSP), что обусловлено сохранением ими состояния при перезагрузке терминала.
В матрице ранжирования создается необходимое количество внутренних сообщений (меток) IntSP. В зависимости от вида управления (с помощью функциональных клавиш или через меню управления терминалом) они ранжируются на функциональные клавиши или меню управления (МУ).
Для управления с помощью функциональных клавиш на лицевой панели терминала необходимо выполнить дополнительную логику, приведенную на рис. 9 и рис. 10.
Рис. 9. Пример привязки функциональной клавиши.Рис. 10. Пример выполнения блокировки передачи сообщения.
Для управления через меню терминала требуется последовательно перейти к пунктам МЕНЮ → УПРАВЛЕНИЕ → МЕТКА → ДИСПЛЕЙ (для контроля состояния меток) или УСТАНОВКА (для управления метками). Изменение состояния метки выполняется с вводом пароля (по умолчанию 000000). Привязка метки для блокирования/разрешения сигнала выполняется с помощью блока «И» (AND) (рис. 11, рис. 12).
Использование меток предполагает возможность выполнить блокировку передачи GOOSE сообщений по отдельности.
Рис. 11.Пример выполнения блокировки передачи сообщения с помощью метки.Рис. 12. Пример управления метками через меню терминала.
Использование режима тестирования
Для терминалов SIPROTEC, выполненных в соответствии со второй редакцией МЭК 61850, блокировка передачи всех сообщений выполняется включением режима проверки путем активации:
через дискретный вход сигнала 00015 >Режим проверки;
через меню программы DIGSI Устройство → Режим проверки;
через меню терминала МЕНЮ → УПРАВЛЕНИЕ → МЕТКА → УСТАНОВКА.
Отличие режима проверки от блокировки заключается в том, что по факту GOOSE-сообщения будут передаваться в сеть, но не будут восприниматься внешними устройствами, если они находятся в рабочем состоянии (таблица 1).
При этом сигналы в АСУ ТП будут формироваться с меткой ТЕСТ.
Необходимо помнить, что при любой перезагрузке терминала, режим проверки, введенный через меню программы и терминала будет сбрасываться.
Таблица 1. Влияние режима работы терминала на обработку GOOSE-сообщений
Режим работы терминала
Передача GOOSE
Прием GOOSE
ТЕСТ – Режим проверки введен
Формирует GOOSE-сообщения с битом «тест»
Игнорируются GOOSE-сообщения от терминалов, которые в работе и получает GOOSE-сигналы только от терминалов, в которых введен режим проверки
РАБОТА – Режим проверки выведен
Формирует GOOSE-сообщения без бита «тест»
Игнорируются GOOSE-сообщения от терминалов, которые в тестовом режиме и получает GOOSE-сигналы только от терминалов, в которых не введен режим проверки
Диагностика передачи GOOSE-сообщений
При исчезновении цифровой связи между терминалами, активные входные GOOSE сигналы продолжают восприниматься активными (запоминание предыдущего состояния), что ложно информирует о действительном состоянии источника сигнала и может ошибочно действовать на логику терминала.
Для исключения подобных случаев, должна быть реализована логика проверки каждого принимаемого GOOSE сообщения по его статусу (valid - действительный и notvalid – недействительный). Для каждого типа сигнала SP, DP, MVU применяется свой блок для проверки статуса. При недействительном статусе GOOSE сообщения логика должна обрабатыватьего как неактивный сигнал, а также должна быть соответствующая сигнализация о неисправности связи с источником этого сигнала (рис. 13-16).
Рис. 13. Пример ранжирования внешних однопозиционных сигналов.Рис. 14. Пример логики проверки статуса для однопозиционного сигнала.Рис. 15. Пример логики проверки статуса для двухпозиционного сигнала.Рис. 16. Пример логики проверки статуса для аналогового сигнала.Методика и объем проверки прохождения GOOSE-сообщений между устройствами РЗА
Наладка (Н) и первый профилактический контроль (К1)
Важным условием правильной работы терминала по протоколу МЭК 61850 является наличие устойчивой цифровой связи по сети Ethernet и отсутствие внутренних сообщений о неисправности модуля EN100.
В процессе выполнения ПНР обязательно проверить прохождение каждого GOOSE сообщения от источника до приемника, как в целях контроля правильности привязки сигналов, так и наличия связи между терминалами. Проверка осуществляется аналогично прохождению сигналов по «меди» с фиксацией их по полученным осциллограммам или журналам событий внутренних регистраторов терминала. При этом следует исключить влияние тестируемых устройств на действующие цепи и коммутационные аппараты, путем разрыва выходных цепей терминала с помощью ключей, тестовых блоков, соединительных мостов и т.п.
Обязательно должна быть выполнена сигнализация о неисправности цифровой связи с каждым из терминалов, с которым выполняется сетевой обмен GOOSE сообщениями.
При проведении комплексного опробования проверка взаимодействия с другими устройствами защиты, электроавтоматики, управления и сигнализации с использованием GOOSE-коммуникации заключается в фиксации:
формирования терминалом (источником) исходящих GOOSE сообщений;
формирования терминалом (приемником) соответствующих выходных воздействий;
формирования терминалом (приемником) исходящих GOOSE сообщений;
времени прохождения GOOSE сообщений (определяется по разнице меток времени между отправкой сигнала и его регистрацией в журнале событий терминала приемника. При этом оба устройства должны быть синхронизированы по времени от одного источника).
Сигналы и времена регистрируются с помощью таких аппаратно-программных средств как:
РЕТ 61850 в составе ПО Ретом-51 (61) (НПП «Динамика»);
GOOSEInspector (SIEMENS);
GOOSEМонитор (НПП «Селект»).
В случае, если комплекс РЗА состоит из устройств РЗА, выполненных в соответствии со второй редакцией стандарта, следует все терминалы участвующие в проверке необходимо перевести в тестовый режим. При этом исходящие GOOSE сообщения указанных терминалов станут недоступны для всех внешних устройств, и останутся видимыми терминалами, находящимися в режиме теста.
В этом случае рекомендуется придерживаться следующих шагов:
Перевести терминал, который является источником GOOSE-сообщений, в режим проверки, при этом все GOOSE-сигналы, будут формироваться с битом «тест» и как следствие, игнорироваться приемниками данных сигналов. При этом, проконтролировать в терминалах-приемниках GOOSE-сигнала появление сигнализации о нарушении связи с проверяемым терминалом.
Перевести в режим теста и вывести (для исключения формирования излишних воздействий на действующее электрооборудование) все выходные цепи терминала, который является приемником проверяемого GOOSE-сигнала. Проконтролировать наличие связи между проверяемыми терминалами и отсутствие связи по GOOSE с терминалами, которые в работе.
На терминале, который являетсяисточником, создать условия для формирования сигнала (с 0 ->1, c 1 ->0) или в программе DIGSI (в меню Проверка -> Формирование сигналов) выбрать необходимый сигнал и выбрав необходимое значение (ВКЛ/ОТКЛ) передать данный сигнал. Необходимо помнить, что при закрытии окна «Формирование сигналов» терминал перезагрузиться.
Проконтролировать прием GOOSE-сигнала в терминале-приемнике и оценить время прохождения GOOSE-сигнала.
После окончания всех работ вывести режим проверки и проконтролировать отсутствие сигнализация нарушения по GOOSE.
Восстановление (В), Профилактический контроль (К)
Проверить появление сообщений от терминалов о нарушении обмена по цифровым каналам связи при отключении от сети интерфейсного блока связи с сетью Ethernet. Проконтролировать отсутствие ложных срабатываний и формирование соответствующей сигнализации.