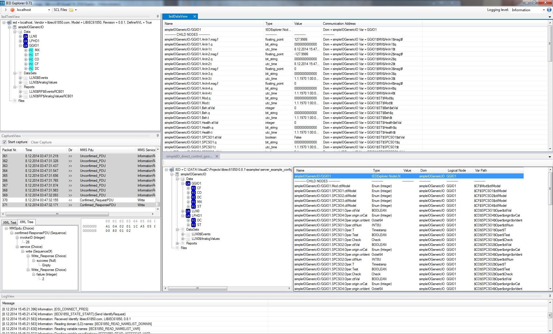
IEDExplorer - бесплатный клиент IEC 61850-8-1, распространяемый по лицензии GNU GPL 3.0. Умеет выполнять ряд базовых операций, которые представляют интерес при тестировании серверов с поддержкой стандарта.
IEDExplorer - клиент IEC 61850, разработанный для целей тестирования устройств с поддержкой стандарта, а также в образовательных целях. IEDExplorer может подключаться к серверу IEC 61850 по протоколу MMS (ISO/IEC 9506-1 и ISO/IEC 9506-2). Программа написана на языке C#, включая парсер MMS ASN.1, и работает в среде .net в ОС Windows.

IEDExplorer умеет следующее:
- считывать модель сервера IEC 61850-8-1;
- считывать значения переменных;
- создавать и удалять списки переменных (наборы данных);
- считывать и записывать значения параметров блока управления передачей отчетов (буферизируемых/небуферизируемых);
- считывать директории и файлы (например, файлы COMTRADE);
- захватывать пакеты MMS.

Существует и
модифицированная версия данного приложения - она умеет парсить SCL файл и формировать структуру информационной модели устройства.
